Los trabajos vinculados permiten indicar que varios trabajos están vinculados por un mismo pedido o proyecto. Esto contempla diferentes casos, como cuando es necesario crear un trabajo para otro tipo de tarea (por ejemplo, primero se realizó una medición y ahora se necesita una visita para la instalación o la entrega); en este caso, se crean nuevos trabajos.
Otro caso es cuando se necesita volver a acudir al mismo trabajo que ya fue realizado, pero no se completó del todo; para esto se crean trabajo de finalización.
- Trabajos de finalización — utilizan la misma plantilla que el trabajo original. En ellos se transfieren los datos de todos los campos principales y adicionales del trabajo original, así como los datos de su informe. Los trabajos de retrabajo se pueden utilizar cuando en la primera visita el asignado no pudo completar el trabajo completamente y el cliente requiere una nueva visita.
- Nuevos trabajos — pueden tener una plantilla diferente al trabajo original. En el nuevo trabajo vinculado se transferirán los datos de los campos principales del trabajo original. Los campos adicionales y el informe completado no se transfieren.
Trabajo original — es el trabajo en el que se ha pulsado el botón «Crear vínculos».
Creación de un trabajo vinculado de retrabajo
Abra el trabajo finalizado. En la parte superior, pulse «Crear vínculos».

Seleccione «Trabajo de finalización».

Se abrirá la ventana de creación de un nuevo trabajo. En ella se usará la misma plantilla que en el trabajo original, y se transferirán los datos desde dicho trabajo.

Indique la fecha y la hora para el trabajo de retrabajo y agréguelo.

Si abre el trabajo de finalización y el trabajo original, en la parte inferior verá el panel de trabajos vinculados. En él se mostrarán todos los trabajos vinculados con esos dos. A través de este panel, puede cambiar entre los trabajos vinculados.

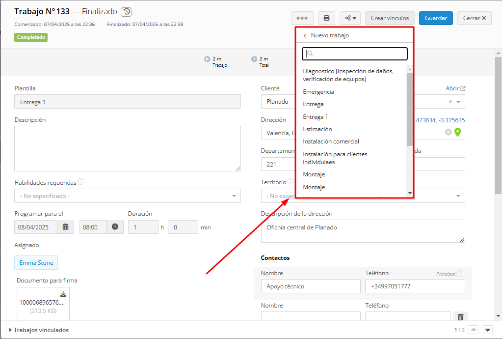
Creación de un trabajo vinculado con una nueva plantilla
Abra un trabajo creado previamente. Pulse Crear vínculos → Nuevo trabajo.

Seleccione una plantilla de la lista.

Se abrirá la ventana de creación del trabajo con la plantilla seleccionada. En este trabajo se transferirán los datos de los campos principales del trabajo original, pero no se transferirán los datos del informe ni de los campos adicionales del trabajo.

Un trabajo vinculado con una nueva plantilla, al igual que un trabajo de retrabajo, se muestra en la lista de trabajos vinculados.

A su vez, también se pueden crear trabajos vinculados a partir de trabajos vinculados. Por ejemplo, un trabajo de retrabajo basado en un trabajo vinculado con otra plantilla.
